Create a Profile Template (For Windows)
Go to Profile Management > Profile List.
Click the Create Profile button at the top right to create a new profile for Windows from the dropdown menu.
Profile Name
Enter a template name.
Profile Details
Users can view the device Type, Version associated with the profile, the current Status of the template (Draft, Published, or Disabled), the Operator, and the Last Updated time.

Application Management
Users can add applications to the list. In the list, users can select versions for the Android applications, as well as configure whether to remove the existing app on the device before installing the current version. Users can also remove the application from the list.

System Settings
Users can configure settings for time, region, time zone, and system updates (Manual configuration of time zones and system updates is supported only for specific devices).Users can also toggle the switch button Enable System Updates to control whether to enable Silent Updates and to set the execution time for these updates.
Wi-Fi
Users can add a new Wi-Fi network by clicking the “Add Wi-Fi” button and manage network connections by toggling the second switch.
Additionally, users can set a default SSID and password for each Wi-Fi network.

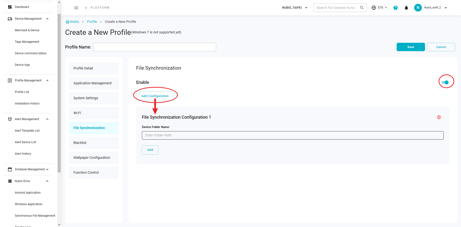
File Synchronization
Users can synchronize files across multiple devices.

Note that files are sourced from content managed in Nubis Drive > Synchronized File Management.
Blacklist
This function enables users to prevent devices from installing or operating specific applications. Users can:
- upload apps from Nubis Drive that correspond to the Nubis system , or
- add apps by entering the app's process name.


How to get Process Name?
The "App file name + Filename Extension" is the Process Name.
Navigate to the App file on the device.
Go to "Properties" > Shortcut > Target"
Wallpaper Configuration
This function enables users to configure the wallpaper for the home screen and lock screen of the devices.
Also, users can configure the wallpaper for both landscape and portrait modes on the main screen and lock screen.
The images to be set must be pre-uploaded to the synchronized file management in Nubis Drive.
Function Control
Toggle the switch to enable this function. This function enables users to set the Brightness and Volume for devices.
